
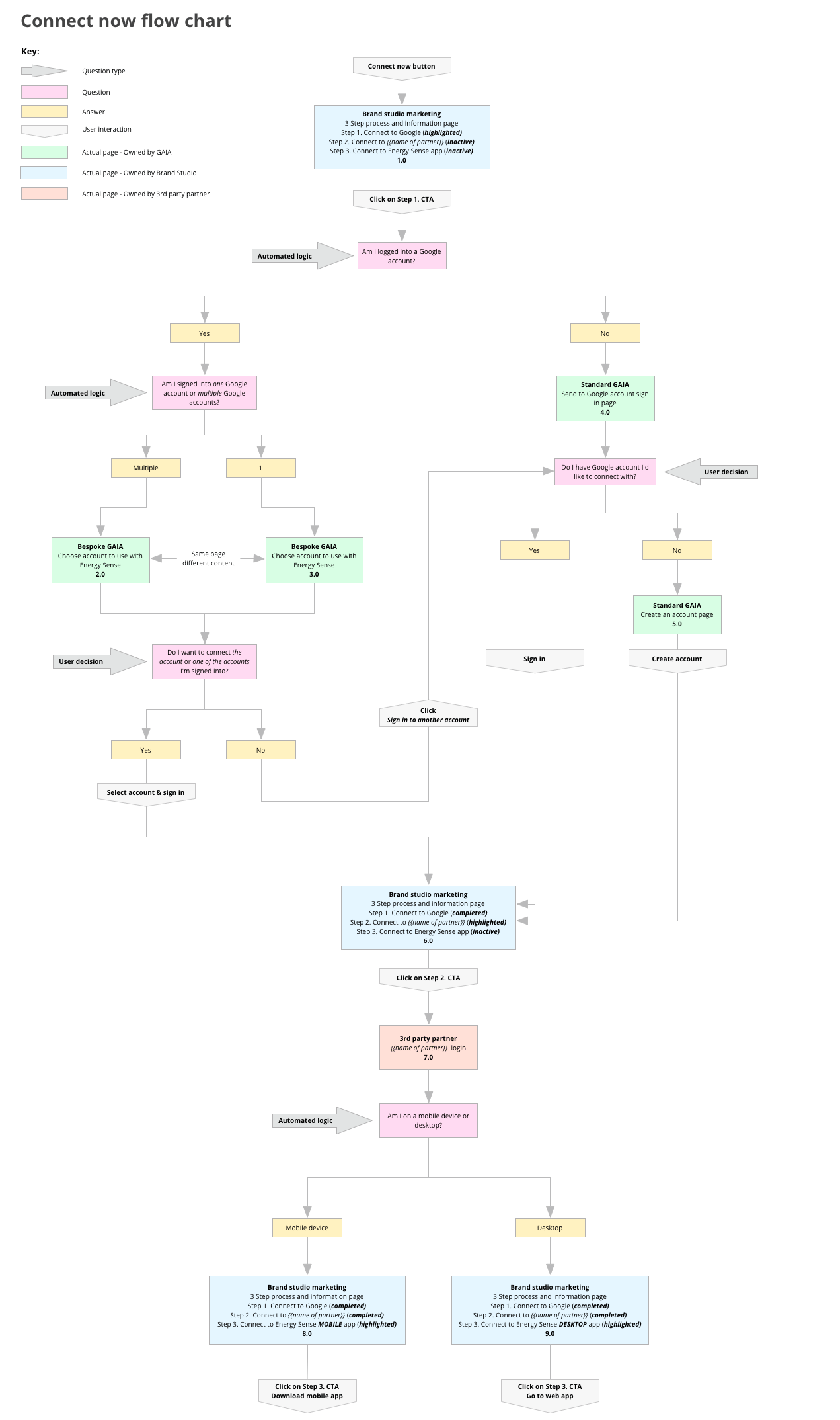
Energy Sense was a Google product that gave people more control over their thermostats. The project involved creating a new marketing website to showcase the main features of the product. This also included the signup process which had pages sitting on three different servers.
I led the content strategy, working closely with the marketing team on the website content and structure.
I built the sitemap, labelling and wireframes and created a user flow diagram with accompanying wireframes to demonstrate how the 'Connect now' part of the website would work. This was a signup process which had the user navigate through pages owned by Brand Studio (my team), Gaia (another Google team) and a third-party site.
I partnered closely with the marketing team and in-house designers and developers.
The thumbnails demonstrate just a selection of my work on this project. You can download all my work files from Google Drive.